Package examples.statistics.v01

Example illustrating a simple component creation and instantiation.

See:
          Description

Interface Summary
IStatistics This is a simple statistic interface that describe basic functionalities
 

Class Summary
StatisticsComponent  
StatisticsTest01A  
StatisticsTest01B  
 

Package examples.statistics.v01 Description

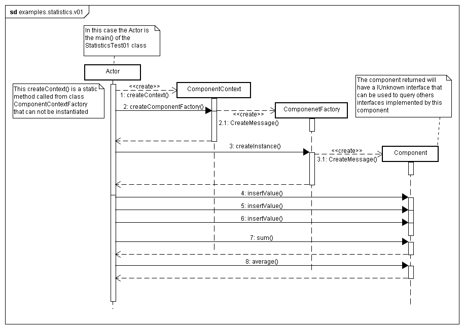
Example illustrating a simple component creation and instantiation.

Example's sequence diagram:



Copyright © 2007. All Rights Reserved.